创建一个微前端应用
开始之前
通过本教程可以了解应用开发大致流程,帮助开发者快速上手,开发出具有理想功能的应用。
本文将通过实现一个表格页面,来展示开发必备的流程和步骤。
开始之前,请确保本地已安装以下环境:
第一步:创建应用
- 安装/更新
@giteeteam/apps-cli
npm install -g @giteeteam/apps-cli
npm update -g @giteeteam/apps-cli
- 利用 cli,初始化应用
giteeteam-apps init
-
按照指令输入应用名称以及唯一 app_key
-
创建完成,主要目录结构如下:
apps_demo:
.
├── README.md # 插件说明文档
├── functions # 开发function的位置
├── manifest.yml # 插件描述文件
├── public
├── src # 开发页面样式的位置
├── tsconfig.json
├── typings.d.ts
├── webpack.config.js
├── package.json
└── yarn.lock
第二步:开发应用功能
1. manifest.yml
- Manifest 描述应用的配置信息,同时也是串联各个功能模块的导航。详见 manifest。
- app:定义应用基础信息,定义应用版本
- modules:定义包含应用逻辑的函数,以及应用使用的不同模块。
- adminPage:将在系统设置侧边栏的底部添加一个菜单项,点击后进入开发的应用页面,具体详见 Admin Page
- key:页面的唯一 ID
- resource:指定该页面的打包文件
- title:发布后链接到页面的菜单名称
- loadType:应用的渲染方法
- adminPage:将在系统设置侧边栏的底部添加一个菜单项,点击后进入开发的应用页面,具体详见 Admin Page
- resource:页面用到的资源文件
app:
name: appsDemo
key: appsDemo
version: '0.0.1'
modules:
adminPage:
- key: micro-adminPage
resource: myPage
title: myPage
loadType: Micro
resources:
- key: myPage
path: ./dist/
2. 功能开发
- 编辑 Demo.tsx 文件,引入开发表格所需组件
── src
│ ├── App.tsx
│ ├── hooks
│ ├── index.global.less
│ ├── index.tsx
│ ├── lib
│ ├── pages
│ ├── routes
│ └── statics
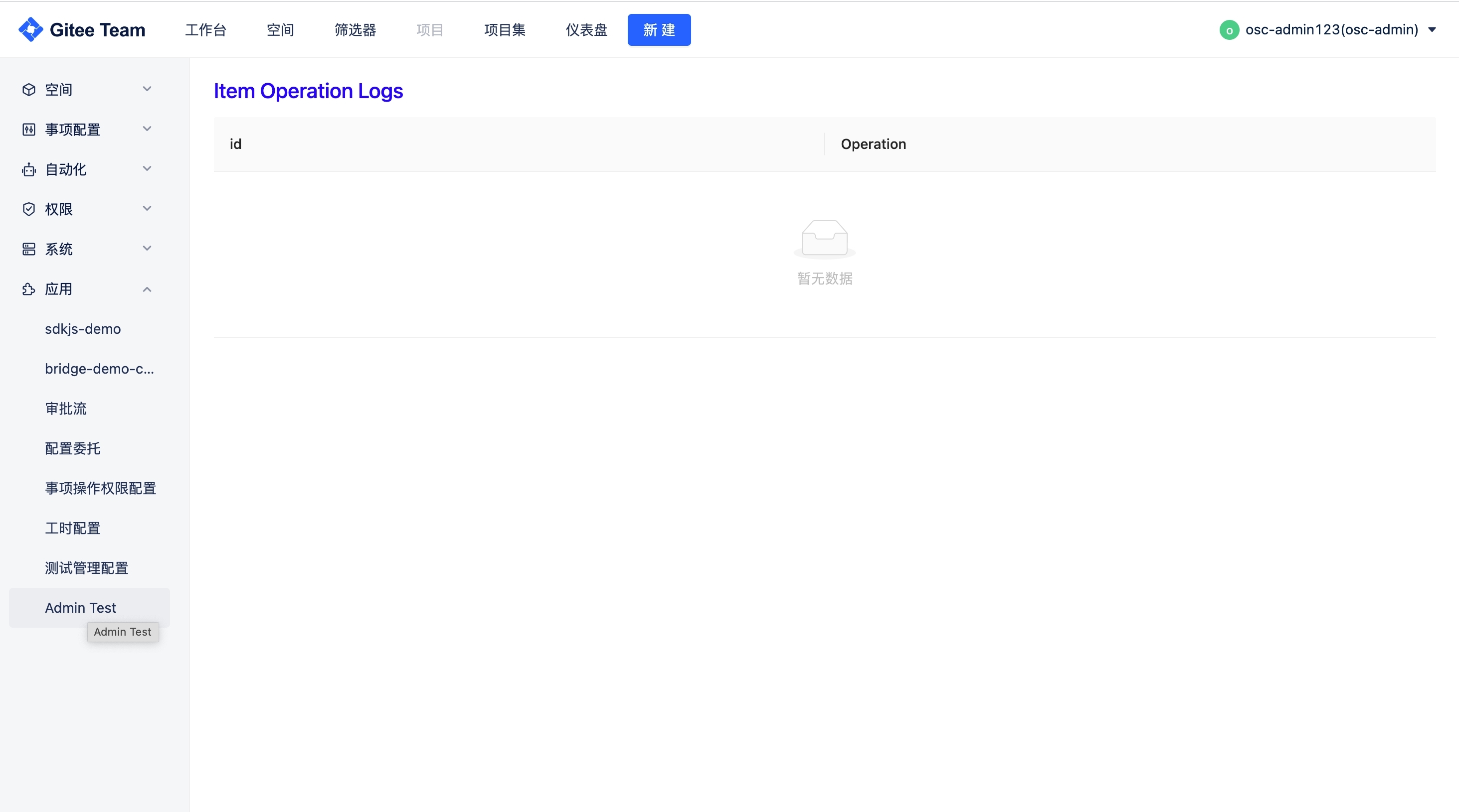
./src/pages/Demo.tsx
import React from 'react';
import { Table } from 'antd';
import cx from './Demo.less';
const Demo: React.FC = () => {
const columns = [
{
title: 'id',
dataIndex: 'id',
key: 'id',
width: '40%',
ellipsis: true,
},
{
title: 'Operation',
dataIndex: 'operation',
key: 'operation',
width: '40%',
ellipsis: true,
},
];
return (
<div>
<h2 className={cx('title')}>Item Operation Logs</h2>
<a></a>
<Table
rowKey="ID"
columns={columns}
dataSource={[
{ id: '1', operation: 'created' },
{ id: '2', operation: 'deleted' },
]}
/>
</div>
);
};
export default Demo;
提示
相关组件需要使用封装好的 antd 组件,其他组件详见自定义 UI。
第三步:打包,发布到线上开发环境
1. 登陆调试环境
使用登录命令(详细参数请参考:Login),登录到调试环境。
giteeteam-apps login
2. 构建应用
构建完成后输出的制品格式是 *.zip
yarn build-app
build-app 命令在 package.json 中已经定义
3. 发布应用(开发环境)
将上一步构建的应用包发布。(详细参数请参考:Deploy)
giteeteam-apps deploy xxx.zip
4. 在开发者中心中为租户订阅该应用
http://demo.com/apps/page/application/developer


第四步:本地调试
- 使用命令来本地启动前端项目
yarn dev
dev 命令在 package.json 中已经定义
- 使用 tunnel 命令(详细参数请参考:Tunnel)开启本地调试
giteeteam-apps tunnel
- 本地页面调试
登陆调试环境,在 LocalStorage 中添加APPS_ENABLE_LOCAL_DEV=true,进入到对应扩展点页面,即可进行调试

第五步:线上部署
- 打开应用市场

- 创建应用,上传应用 zip

- 点击"订阅"

- 进入系统设置,可以看到左侧系统菜单栏出现本应用的页面
